Skip to content
Slurpy docs
System architecture
Initializing search
Slurpy docs
Home
Datasources
Datasources
Types & configurations
Pagination
Templating
Slurpers
Async jobs
Endpoints
Pipeline
Debugging
Security
Consuming
Technical documentation
Technical documentation
System architecture
System requirements
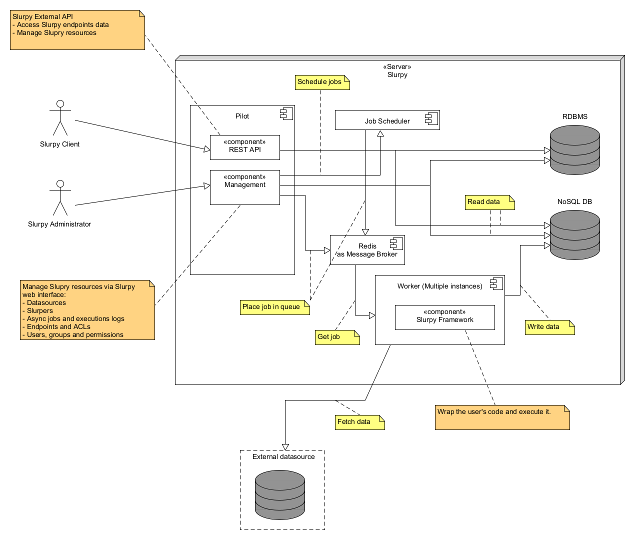
System architecture
🔗